AML (Anti-Money Laundering) AML/CTF Compliance UBO (Ultimate beneficial ownership)
3 mins read

Why UBO reports are essential for Tranche 2 compliance

Key takeaways

  • Tranche 2 makes UBO identification mandatory: From July 2026, newly regulated ‘Designated Non-Financial Businesses and Professions’ must be able to accurately identify and verify the ultimate beneficial owners behind every customer entity as part of strengthened AML/CTF due diligence.
  • CreditorWatch’s UBO reports simplify complex ownership structures: The reports reveal full organisational trees, ownership percentages, and automatic UBO identification, helping businesses quickly interpret even multilayered or opaque structures.
  • Early adoption strengthens compliance readiness: Using UBO reports now gives businesses the clarity and defensibility needed to meet AUSTRAC expectations long before Tranche 2 obligations come into force.

From 1 July 2026, Australia’s Anti‑Money Laundering and Counter-Terrorism Financing (AML/CTF) framework enters a new era. The long-anticipated Tranche 2 reforms will extend AML/CTF obligations to thousands of non‑financial ‘gatekeeper’ professions including real estate agents, lawyers, conveyancers, accountants, trust and company service providers, high‑value goods dealers and virtual‑asset service providers.

For these newly captured Designated Non-Financial Businesses and Professions (DNFBPs), a critical expectation will be the ability to clearly identify the Ultimate Beneficial Owner (UBO) behind every customer entity. In other words, AUSTRAC wants reporting entities, new and existing, to show who ultimately owns, controls or benefits from a company or structure.

The rising importance of UBO visibility

Under Tranche 2, customer due diligence will require much more than simply verifying an ABN or confirming a company’s directors. DNFBPs will be expected to:

  • Identify beneficial owners with more than 25% ownership or control
  • Understand complex ownership layers, including foreign-registered entities
  • Detect nominee arrangements or trust structures that obscure true ownership
  • Maintain auditable records showing how they established who the UBOs are.

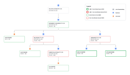
This is where CreditorWatch’s UBO solution is uniquely positioned to assist. Our UBO reports with visualisation transform corporate structures, often spanning multiple jurisdictions, shareholders and entity types, into a simple, intuitive diagram that clearly highlights who ultimately owns or controls the business.

What makes CreditorWatch’s UBO reports different

CreditorWatch’s UBO reports were designed specifically to help businesses conduct efficient, accurate and defensible due diligence. With the new visualisation features, each report provides:

  1. A top-down ownership hierarchy

The report maps entities clearly from parent company to underlying subsidiaries, trusts and individuals, allowing users to see every layer of ownership at a glance.

  1. A full organisational tree

Rather than showing only direct shareholders, CreditorWatch visualises the entire ownership structure – critical when assessing risk in complex or opaque corporate groups.

 

  1. Clear ownership percentages

Shareholding proportions and joint ownership arrangements are displayed clearly, ensuring you can accurately identify beneficial and non-beneficial owners.

  1. Automatic UBO identification

The report pinpoints the individuals who meet the UBO criteria, reducing the time you need to manually investigate and interpret ownership data.

  1. Auto-scaling for readability

Even highly complex structures are automatically laid out for easy interpretation. No more manually stitching together ownership information.

The bottom line: Don’t wait until July 2026

UBO identification is no longer a ‘nice to have’. For the professions captured under Tranche 2, it is a core compliance obligation – and one that regulators will expect to be demonstrated consistently and clearly.

CreditorWatch’s UBO reports give you the clarity, confidence and defensibility you need to meet those requirements. Now is the perfect time to explore how this tool can strengthen your AML/CTF program long before the new rules come into effect.

AUSTRAC compliance Credit Management Tranche 2 UBO UBO reports
Michael Pollack
Head of Media & Communications
Michael joined CreditorWatch in July 2021. He has more than 20 years’ experience in business journalism, marketing and communications strategy and digital content development. He is passionate about communicating to the business community how CreditorWatch’s product suite can help them grow and protect their companies.
14-Day Free Trial

Get started with CreditorWatch today

Take your credit management to the next level with a 14-day free trial.

You might also like

ArrearsData insights

Late payments putting Australian businesses under pressure

Cash FlowCredit Management

Tactics to propel your business through tough times

Subscribe to our newsletter

You’ll be the first to receive our monthly Business Risk Index results, along with an in-depth analysis, on the morning of their release.